Skip to content
View in the app

A better way to browse. Learn more.

WinCert.net Forums

A full-screen app on your home screen with push notifications, badges and more.

To install this app on iOS and iPadOS
  1. Tap the Share icon in Safari
  2. Scroll the menu and tap Add to Home Screen.
  3. Tap Add in the top-right corner.
To install this app on Android
  1. Tap the 3-dot menu (⋮) in the top-right corner of the browser.
  2. Tap Add to Home screen or Install app.
  3. Confirm by tapping Install.

Jan Krohn

Administrator
  • Joined

  • Last visited

Everything posted by Jan Krohn

  1. I don't know very much about Wine, but maybe these two threads will be helpful: https://ubuntuforums.org/showthread.php?t=1739297 https://forum.winehq.org/viewtopic.php?t=15017
  2. Are you sure we had post numbers? I can't find anything in the forum settings, ans also in the web archive, it doesn't look like there were any post numbers previously. http://web.archive.org/web/20160921082710/http://www.wincert.net:80/forum/index.php?/topic/13487-forums-upgraded-to-the-latest-version/
  3. @Iago Bruno Gurgel You can click the "Confirmar" button to proceed to the language selection.
  4. Agreed! That's massively better.
  5. Thanks Nik for getting this done! The new forum features are great. Having lost the customized theme is a bit unfortunate (and largely my fault, as I triggered the forum software update...) Anyway, obviously, we can't have both. And a good community doesn't depend on the forum colours.
  6. The ISO downloader leverages the download functions that are integrated into Windows and .NET. There's no pause and resume function in there by default, and we're not going to implement a new download module from scratch. If your internet connection is slow or unstable, and you can't grab an image through the downloader without interruption, my suggestion is pasting the links into a download manager. My personal recommendation: Free Download Manager (http://www.freedownloadmanager.org/)
  7. That's something I've never seen before. You guys have convinced me that I need to do some more debugging on Windows 7. In about a month's time I will get my most powerful computer back that can run a Win 7 VM smoothly. Until then, I suggest running the tool on Win 8.x or 10, or to post any interesting error messages that can be found through fiddler here in this thread.
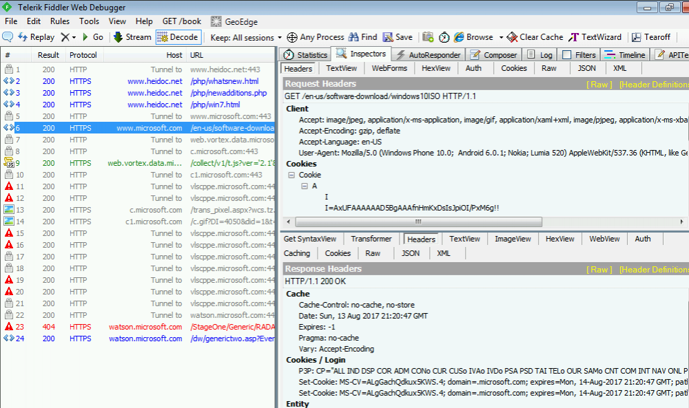
  8. I've attached an image on which you can see a successful call to MS (http response 200, and if you click on "web view", you can actually see parts of the Microsoft site.) With an unsuccessful call, I'd expect to see an error either in the response headers, or in the web view.
  9. .net 4.6.2 is sufficient. If you have that, upgrading to 4.7 is not necessary. I suspect that Fiddler will provide some helpful messages.
  10. The old version will not help you. The downloader's call to microsoft.com is blocked for unknown reasons. You could install a web debugger such as fiddler: http://www.telerik.com/fiddler If you run Fiddler while working with the download tool, it will capture all http(s) calls and their responses. So this should provide us with some error message with details on why the downloader can't connect to microsoft.com.
  11. .NET 4.7 should be fine as it is downward compatible. The downloader has been compiled on version 4.6.2 since many users haven't updated to 4.7 yet. Let's make sure you have the correct security protocols enabled then. In the registry editor, go to the following paths to add or edit a value in both of them: HKEY_CURRENT_USER\Software\Microsoft\Windows\CurrentVersion\Internet Settings HKEY_LOCAL_MACHINE\SOFTWARE\Microsoft\Windows\CurrentVersion\Internet Settings The registry entry to enable/disable security protocols is called SecureProtocols. If it's there, make sure it's correct. If it's not there, set it up as a DWORD. The correct value is 0xA80, which disables all SSL versions and enables TLS 1.0, 1.1 and 1.2.
  12. The Windows Firewall is definitely no issue. I've not tested the tool with Panda Antivirus, but I've never heard that any anti virus has blocked its functions. Please do the following: Double check that all Windows Updates have been applied. Double check that you have the latest IE (version 11) and .NET framework (version 4.6.2) installed. Double check that TLS 1.2 is enabled in internet settings. Generally the downloader works on Win 7. I've tested it within a VM on a Win 7 vanilla installation multiple times.
  13. I'd be happy to investigate if you're absolutely certain that you have already eliminated every item in the FAQ as the root cause.
  14. Win 7 Pro is available in all languages again. Only Win 7 Ultimate is still missing now (as well as Home Basic, which I'm not gonna bother about).
  15. Windows 7 Pro is back in all languages! No need to download a new version. This has been fixed through server update.
  16. This is very sad indeed! Although I'm not a member on MSFN, it has always been a great and reliable source of information. Dibya, I hope you don't mind that I share that you've asked me to step in. I'd certainly wish to do that. But from what I see on the other thread, there's no lack of offers to host the community, nor lack of commitment of current members to put in some effort to save MSFN. As long as we don't know exactly what's the issue, there's no way to help. Besides, there's only one day left now.
  17. Hi, Have you gone through each item in the following FAQ yet? Q: I'm experiencing one of the following symptoms: After selecting a software version, everything grays out and freezes. You receive the message "ERROR. Please check your internet connection." (When the message appears in the status bar, the tool can't connect to HeiDoc.net to update the download lists, but will generally work. When the message comes up in a popup, then the tool can't connect to microsoft.com and won't work.) You receive the message "GetHostEntry failed!" (This is a warning message when the tool is unable to detect whether your HOSTS file has been modified or not.) A: This is your local connection issue, and can have a number of root causes: You have modified your HOSTS file. Please remove the following two lines. 0.0.0.0 aa.online-metrix.net 0.0.0.0 c.bing.com You have installed software that prevents scripts from modifying secure websites, such as certain adblockers, firewalls or similar security related software. You have disabled TLS 1.2 in your internet settings. You can enable it again in the control panel in the Internet Options category. In rare cases, starting the tool as administrator can resolve the issue. In rare cases, installing the latest Windows updates, or updating Internet Explorer or the .NET framework to the latest version can resolve the issue.
  18. Version 5.10 (10 August 2017): Improved error handling; added Windows 10 builds 16250, 16251 and 16257 (including developer tools). Also possibly of interest: Microsoft SHA1 Hash archive for almost all Windows and Office versions of the past 20 years.
  19. Hi, Microsoft hasn't made these downloads available to the public yet. However, you can activate a non OEM download with an OEM key just fine. I don't know if MS will ever add the OEM files to the server, but I assume that they will do so at some point, since they already provide the links for the (missing) downloads.
  20. Thanks for your feedback. Win 7 Pro is currently not available in any other languages. There's a key database running in the background, that unlocks the Win 7 downloads for any users who request them on demand. That database still lacks Win 7 Pro keys for other languages such as English and Spanish. I'm working on acquiring a key that can unlock all available languages at once, so hopefully the issue will be solved soon. In the mean time, I suggest downloading Win 7 Home, and applying the ei.cfg removal utility to the file, to create a universal installation disk.
  21. Added Office 2007 Small Business through server update. Only Win 7 Ultimate still missing now, and more languages for Win 7 Pro. I'm actively working on both.
  22. I've changed the recipient in the "donate" link, and made $2 the default donation. I've not yet changed the recipient for the Multipass donation on the home page. I wanted to replace it with Google Contributor instead, but that's not available in the Netherlands. I'll try to register for it when I'm next in Germany... As for forum slowness, I'm still waiting for the cloud server to be transfered to my OVH account, so I can't check the logs yet. OVH has put me under review - probably because I paid with a credit card registered in Cambodia, billing address in Germany, and IP address in the Netherlands.
  23. Version 5.09 (28 July 2017): Added October 2017 FAL Developer Recovery for Xbox One; replaced link to FAQ with link to this forum.
  24. Subscribe to this thread to receive update notifications about the Windows ISO Downloader.
  25. Please report any bugs and feature requests here in this forum, and ask any questions you might have. You can write in German or English.

Account

Navigation

Search

Search

Configure browser push notifications

Chrome (Android)
  1. Tap the lock icon next to the address bar.
  2. Tap Permissions → Notifications.
  3. Adjust your preference.
Chrome (Desktop)
  1. Click the padlock icon in the address bar.
  2. Select Site settings.
  3. Find Notifications and adjust your preference.